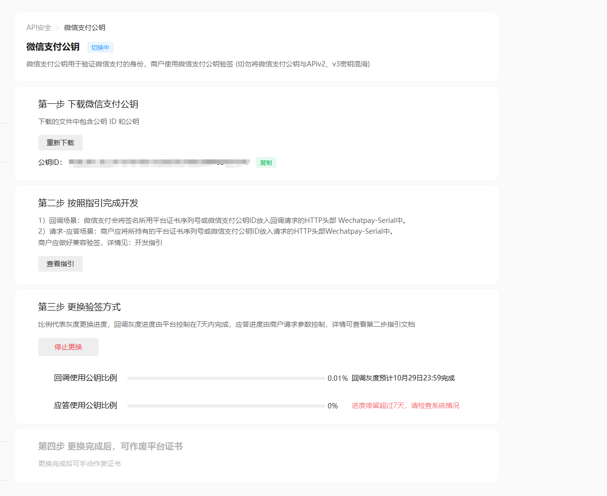
不知道是不是这个版本的问题,审核通过就提示这个不合法,分销的用户提现审核

用的这个证书

不知道是不是这个版本的问题,审核通过就提示这个不合法,分销的用户提现审核

用的这个证书

黎明 最后编辑于2025-10-22 19:17:26
{{item.user_info.nickname ? item.user_info.nickname : item.user_name}} LV.{{ item.user_info.bbs_level || item.bbs_level }}
{{itemf.name}}
打赏
已打赏¥{{item.reward_price}}
{{itemc.user_info.nickname}}
{{itemc.user_name}}
回复 {{itemc.comment_user_info.nickname}}
{{itemf.name}}
打赏
已打赏¥{{itemc.reward_price}}
打赏
已打赏¥{{reward_price}}
相关推荐
热门文章
推荐板块
快速安全登录
微信登录/注册
{{ bind_phone ? '绑定手机' : '手机登录'}}